1.培养目标
本专业培养理想信念坚定,德、智、体、美、劳全面发展,具有一定的科学文化水平,良好的人文素养、职业道德和创新意识,精益求精的工匠精神,较强的就业能力和可持续发展能力,掌握本专业数据采集、清洗、存储和分析、大数据应用平台的搭建与运维、数据存储和数据可视化等知识和技能,面向软件和信息技术服务业的大数据工程技术人员职业群,能够从事大数据采集处理、存储、分析与挖掘、数据可视化和大数据应用开发、大数据运用平台运维等岗位工作的高素质技术技能人才。
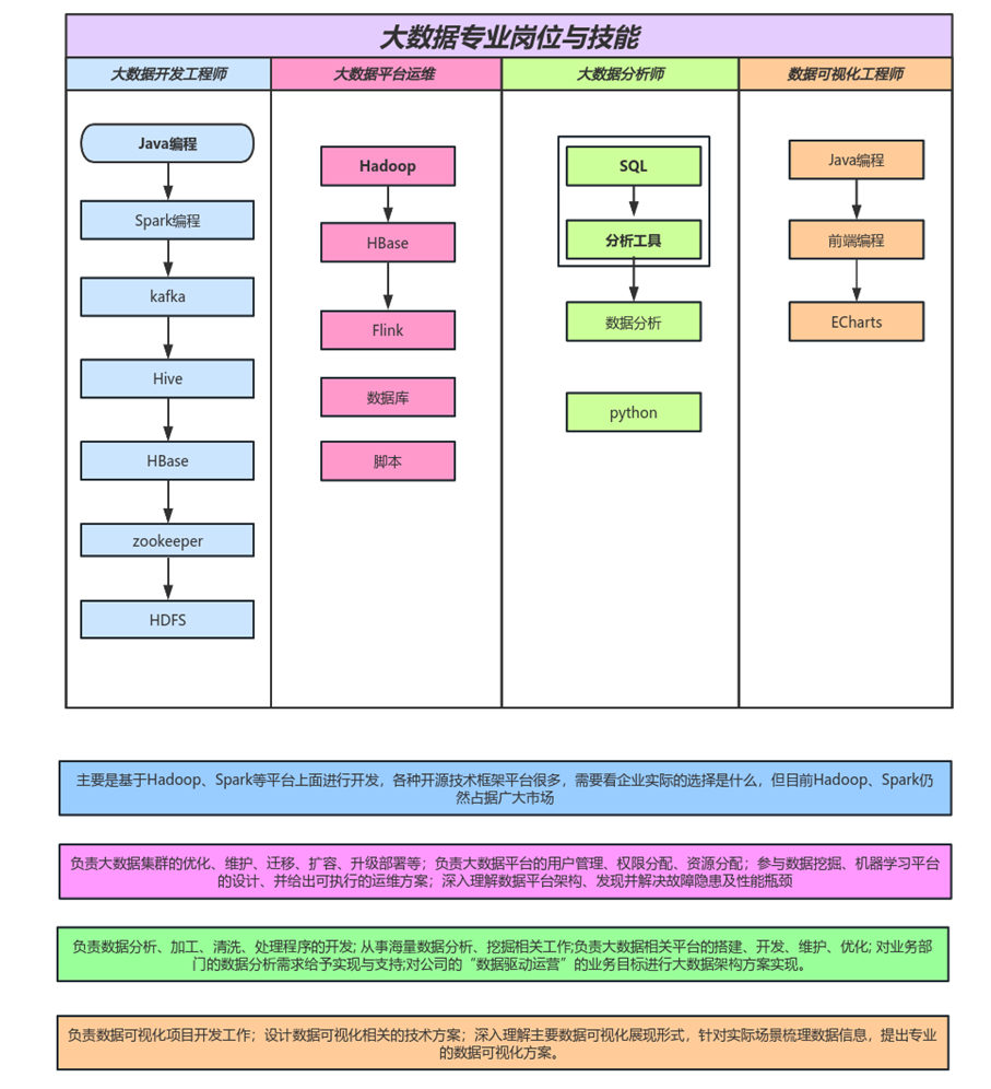
2.核心课程
核心课程包含了MySQL数据库、Linux操作系统、Java语言程序设计、Python程序设计、Hadoop、Spark技术与应用、大数据采集技术、数据预处理、数据分析及应用、数据可视化、大数据项目开发实战等课程。

3.就业方向
迎合国家数字经济发展战略,面向粤港澳大湾区培养系统掌握数据管理及数据挖掘方法,具备大数据分析处理、数据仓库管理、大数据平台综合部署、大数据平台应用软件开发和数据产品的可视化展现与分析能力,从事大数据开发工程师、大数据运维工程师、可视化工程师、分析工程师、架构工程师的高级专业大数据技术人才。

4.师资队伍
我院联手曙光产业股份有限公司,融合校企优势混编“双师型”团队,高级工程师和企业经验丰富的大数据工程师授课。软件技术教研室师资力量雄厚,有专任教师24名,其中具备副高及以上职称者9人,中级及硕士以上学位者13人,具有企业工作经历者18人。主要承担软件技术、大数据技术及人工智能技术等领域的教育教学与科研任务。此外,另有合作企业-“曙光信息产业股份有限公司”常驻校内兼职兼课教师5人。教师团队在教学、科研及产学研合作方面成绩斐然,曾多次带领学生参加各类技能竞赛荣获省级一等奖3次,省级二等奖十余次,获得“互联网+”大学生创新创业大赛国赛银奖、铜赛,省赛金奖、银奖多次。软件技术教研室拥有校内外实验实训基地11个,精品资源共享课程和网络课程资源12门,出版教材6本。2014年软件技术校内实训基地被评为广东省第一批服务外包人才培养基地;2017年获批教育部第二批现代学徒制试点建设项目,并于2019年顺利通过结题验收;2019年成为广东省省级校内实训基地是国家级现代学徒制试点单位。

5.取得成绩
荣获第七届中国国际“互联网+”大学生创新创业大赛广东省分赛金奖、银奖,广东省职业院校专业技能大赛“大数据技术应用”赛项一等奖、二等奖,MathorCup大数据竞赛一、二、三等奖等一批荣誉。







6.实训条件
◆教育部数据中国“百校工程”全国唯一落地实施民办高职院校,教育部数据中国“百校工程”人才培养基地,曙光大数据应用创新中心。
◆校企共投资1200多万元建设曙光大数据学院,大数据应用创新实训平台有四大功能性系统,包括大数据平台核心系统、大数据应用开发管理系统、大数据教学系统、行业数据资源系统。平台硬件配置强悍:105个计算机节点、600TB数据存储量、3000核并行计算能力。可以为高校教育教学、科研应用、社会服务提供硬件支撑。



